Easy Peasy Software Logo

Using The Task's Work Sessions Index Window

Task and Subtask records can be linked to an unlimited number of Work Session records.

The Task's Work Sessions Index Window is used to display all the Work Session records linked to a particular Task or Subtask record.

The window provides a lot of hyperlinked database operations, and many of them are going to need you to single click on a Work Session record, to select it, before you click their hyperlink.

Doing this tells the window exactly which Work Session record you need the database operation performed on.

Task's Work Sessions Index Window

Many of the database operations performed by this window have been written about in their own help pages found in the Work Sessions section, so their content is not going to be repeated in this web page.

Opening A Task's Work Sessions Index Window

The Task's Work Sessions Index Window can only be opened by a different window that's already working with a Task record, such as the Tasks Index Window, or the Task Window.

If you're using an "Index" type window that's displaying a list of Task records, you'll need to locate and then select the Task record whose Work Sessions you want displayed, in that window.

This image shows a Task record that was searched for and then single clicked on to select it.

That task is linked to 6 Work Session records.

If you click the Display Work Sessions hyperlink, those Work Session records will be displayed in a new Task's Work Sessions Index Window, like the one shown in the image below.

Tasks Index Window is displaying a selected Task record, whose Work Session records will be displayed 
                        after the Display Work Sessions hyperlink is clicked on.

If you want to perform database operations on one of those Work Session record's you'll need to locate that record first and then single click on it to select it.

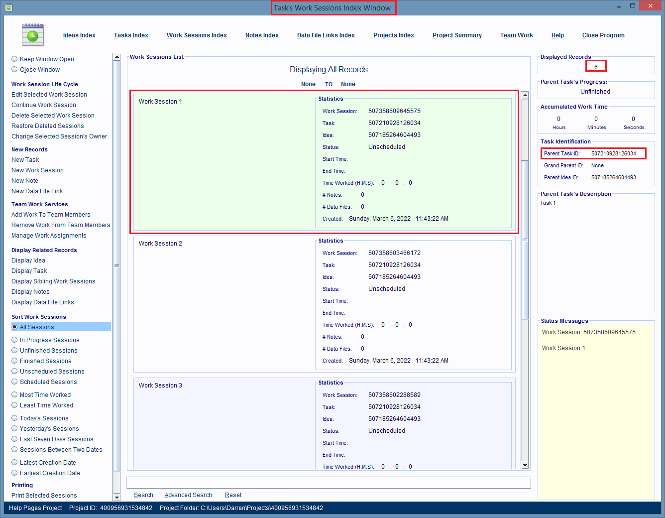
In this image the Work Session 1 record has been selected.

Task's Work Sessions Index Window is displaying all the parent task's linked Work Sessions.

The Task's Work Sessions Index Window Can Display Work Session Records That Were Created For The Window's Parent Task, Or Any Of That Task's Related Subtasks

A Task record can have an unlimited number of Subtask's and Subtask layers (Subtask's that own other subtasks and so on) linked to it.

Any of those subtasks, in any layer level, can be linked to one or more Work Session records.

For example, the Task record below is linked to a large number of Subtask and Work Session records, and very few of those Work Sessions were created directly by this Task.

Most of them were created by one of its Subtask records.

But, this Task is still one of the "owners" of all those Work Session records.

Task's Work Sessions Index Window is displaying all the parent task's linked Work Sessions.

When those Work Session records are created, they'll record and display the ID number of the Task record that created them.

But, the software will link them to that parent task, and all of its parent tasks. This is done so that every Task record in a chain of task records, is aware of every child record (Subtask, Work Session, Note, or Data File Link) in the lower levels of its section of the Task Chain.

So, it's possible for you to ask a Task record (that's linked to subtask records) to display its list of Work Sessions, and see a Work Session record in that list, whose Task ID number is different from the Task record the window is working with.

An example of this is shown in the first Work Session record in the list below.

The record's Task ID value, is not the same as the window's Parent Task ID value.

The first Work Session in this window, is linked to one of this window's task's subtasks.

Restoring Deleted Work Session Records

This window can delete the selected Work Session record by clicking the Delete Selected Work Session hyperlink.

The selected Work Session and all of it's child records (Note and Data File Link records) will be deleted too.

It's very simple to restore a deleted Work Session using this window.

Start by clicking on the Restore Deleted Sessions hyperlink.

Click the Restore Deleted Sessions hyperlink to start restoring a deleted Work Session record.

The Task's Work Sessions Index Window will display a list of the Work Session records that are deleted. Search for and single click on the record you want to undelete.

Then click the Restore Selected Sessions hyperlink.

Click the Restore Selected Sessions hyperlink to restore a deleted Work Session record.

A Task Selection Dialog Box will pop up and it'll be displaying a list of Task records that you can link the Work Session record to.

You'll need to search, or visually scan this list for the parent task record you want.

Then do any of the following steps to link it to the deleted Work Session.

In the Task Selection dialog box that pops up, search for, and double click on the parent task record you want the 
                        restored Work Session directly linked to.

The first option, is the easiest.

After you do any of the above steps, the dialog box closes, the system restores the deleted record and all of its deleted child records and then displays the restored record to you in the Task's Work Sessions Index Window.

The restored Work Session is displayed again in the window.

Printing Selected Work Session Record Entry Cards

The list of Work Session records being displayed in the window, can be printed, by selecting the record entry cards you want printed and then clicking on the Print Selected Sessions hyperlink.

Clicking this hyperlink displays a Printer Selection dialog box.

Pick your printer and then click the OK button.

Each record entry card will be printed as its displayed on screen and the printer will fit as many cards as it can onto each page.

Selected Record Entry Cards can be printed.

About The Accumulated Work Time Panel

The Accumulated Work Time Panel found on the right hand side of the window displays the total amount of time worked by all of the Work Session records being displayed in the window.

In the image below the window is displaying the total time worked for the 203 records being displayed.

Accumulated Work Time Panel.

When you do something that changes the number of records being displayed, such as performing a keyword search, then the Accumulated Work Time Panel will recalculate its values.

The image below shows a search of the above records that resulted in just 6 records being matched.

As you can see, the Accumulated Work Time Panel adjusted its setting for just these 6 records.

Accumulated Work Time Panel.